整合营销服务商

电脑端+手机端+微信端=数据同步管理

免费咨询热线:

基于php+MySql实现学生信息管理系统实例

recommend-type

基于php+MySql实现学生信息管理系统实例

5. **信息增删改查**:允许管理员对学生信息进行添加、修改和删除操作。这些操作需要通过PHP与MySQL进行交互,执行SQL语句来完成。 6. **学生成绩管理**:管理员可以录入、修改和删除学生的成绩,系统应能自动计算...

recommend-type

Python+Django+MySQL实现基于Web版的增删改查的示例代码

这个系统实现了对学生的增删改查(CRUD)操作,是初学者快速掌握Python Web开发的一个实用示例。 首先,我们需要确保拥有合适的开发环境。在这个例子中,使用的是PyCharm 2020.1作为开发工具,Python 3.8.0作为编程...

recommend-type

php+mysql实现简单的增删改查功能

在本文中,我们将探讨如何使用PHP和MySQL实现基本的数据库操作,包括增(添加)、删(删除)、改(修改)和查(查询)功能。这些是任何Web应用程序的基础,允许用户与后端数据库进行交互。 首先,我们创建一个连接...

recommend-type

python+mysql实现学生信息查询系统

用数据库创建学生信息表_sql数据库创建学生信息表_在数据库中创建学生表

【Python+MySQL实现学生信息查询系统】是一种常见的数据管理应用,它允许用户通过Python程序与MySQL数据库交互,以便查询和管理学生信息。在这个系统中,Python作为后端编程语言,负责处理用户输入、执行SQL查询以及...

recommend-type

JavaWeb JDBC + MySql 通讯录实现简单的增删改查功能案例详解

为了实现增删改查功能,我们可以创建对应的DAO(Data Access Object)类,如,继承自BaseDao。在这个类中,我们将定义具体的操作方法,如: 1. 插入联系人:使用的()方法设置...

recommend-type

MATLAB新功能:Multi-frame ViewRGB制作彩色图阴影

资源摘要信息:" 函数是用于MATLAB开发环境下创建多帧彩色图像阴影的一个实用工具。该函数是函数的扩展版本,主要用于处理彩色和灰度图像,并且能够为多种帧创建图形阴影效果。它适用于生成2D图像数据的体视效果,以便于对数据进行更加直观的分析和展示。 能够处理的灰度图像会被下采样为8位整数,以确保在处理过程中的高效性。考虑到灰度图像处理的特异性,对于灰度图像建议直接使用函数。 函数的参数包括文件名、白色边框大小、黑色边框大小以及边框数等,这些参数可以根据用户的需求进行调整,以获得最佳的视觉效果。"知识点详细说明:1. MATLAB开发环境: 函数是为MATLAB编写的,MATLAB是一种高性能的数值计算环境和第四代编程语言,广泛用于算法开发、数据可视化、数据分析以及数值计算等场合。在进行复杂的图像处理时,MATLAB提供了丰富的库函数和工具箱,能够帮助开发者高效地实现各种图像处理任务。

2. 图形阴影():在图像处理和计算机图形学中,阴影的添加可以使图像或图形更加具有立体感和真实感。特别是在多帧视图中,阴影的使用能够让用户更清晰地区分不同的数据层,帮助理解图像数据中的层次结构。3. 多帧(Multi-frame):多帧图像处理是指对一系列连续的图像帧进行处理,以实现动态视觉效果或分析图像序列中的动态变化。在诸如视频、连续医学成像或动态模拟等场景中,多帧处理尤为重要。4. RGB 图像处理:RGB代表红绿蓝三种颜色的光,RGB图像是一种常用的颜色模型,用于显示颜色信息。RGB图像由三个颜色通道组成,每个通道包含不同颜色强度的信息。在函数中,可以处理彩色图像,并生成彩色图阴影,增强图像的视觉效果。5. 参数调整:在函数中,用户可以根据需要对参数进行调整,比如白色边框大小(we)、黑色边框大小(be)和边框数(ne)。这些参数影响着生成的图形阴影的外观,允许用户根据具体的应用场景和视觉需求,调整阴影的样式和强度。6. 下采样():在处理图像时,有时会进行下采样操作,以减少图像的分辨率和数据量。

在函数中,灰度图像被下采样为8位整数,这主要是为了减少处理的复杂性和加快处理速度,同时保留图像的关键信息。7. 文件名结构数组: 函数使用文件名的结构数组作为输入参数之一。这要求用户提前准备好包含所有图像文件路径的结构数组,以便函数能够逐个处理每个图像文件。8. MATLAB函数使用:函数的使用要求用户具备MATLAB编程基础,能够理解函数的参数和输入输出格式,并能够根据函数提供的用法说明进行实际调用。9. 压缩包文件名列表:在提供的资源信息中,有两个压缩包文件名称列表,分别是".zip"和".zip"。这里可能存在一个打字错误:".zip" 应该是 ".zip"。需要正确提取压缩包中的文件,并且解压缩后正确使用文件名结构数组来调用函数。

管理建模和仿真的文件

管理Boualem 引用此版本:布阿利姆·贝纳塔拉。管理建模和仿真。约瑟夫-傅立叶大学-格勒诺布尔第一大学,1996年。法语。NNT:电话: HAL ID:电话: 年12月9日提交HAL是一个多学科的开放存取档案馆,用于存放和传播科学研究论文,无论它们是否被公开。论文可以来自法国或国外的教学和研究机构,也可以来自公共或私人研究中心。L’archive ouverte

用数据库创建学生信息表_sql数据库创建学生信息表_在数据库中创建学生表

【实战篇:自定义损失函数】:构建独特损失函数解决特定问题,优化模型性能

![损失函数]()# 1. 损失函数的基本概念与作用## 1.1 损失函数定义损失函数是机器学习中的核心概念,用于衡量模型预测值与实际值之间的差异。它是优化算法调整模型参数以最小化的目标函数。```mathL(y, f(x)) = \sum_{i=1}^{N} L_i(y_i, f(x_i))```其中,`L`表示损失函数,`y`为实际值,`f(x)`为模型预测值,`N`为样本数量,`L_i`为第`i`个样本的损失。## 1.2 损

在Flow-3D中如何根据水利工程的特定需求设定边界条件和进行网格划分,以便准确模拟水流问题?

要在Flow-3D中设定合适的边界条件和进行精确的网格划分,首先需要深入理解水利工程的具体需求和流体动力学的基本原理。推荐参考《Flow-3D水利教程:边界条件设定与网格划分》,这份资料详细介绍了如何设置工作目录,创建模拟文档,以及进行网格划分和边界条件设定的全过程。参考资源链接:[Flow-3D水利教程:边界条件设定与网格划分]()在设置边界条件时,需要根据实际的水利工程项目来确定,如在模拟渠道流动时,可能需要设定速度边界条件或水位边界条件。对于复杂的

recommend-type

XKCD 3-crx插件:创新的网页文字替换工具

资源摘要信息: "XKCD 3-crx插件是一个浏览器扩展程序,它允许用户使用XKCD漫画中的内容替换特定网站上的单词和短语。XKCD是美国漫画家兰德尔·门罗创作的一个网络漫画系列,内容通常涉及幽默、科学、数学、语言和流行文化。XKCD 3插件的核心功能是提供一个替换字典,基于XKCD漫画中的特定作品(如漫画1288、1625和1679)来替换文本,使访问网站的体验变得风趣并且具有教育意义。用户可以在插件的选项页面上自定义替换列表,以满足个人的喜好和需求。此外,该插件提供了不同的文本替换样式,包括无提示替换、带下划线的替换以及高亮显示替换,旨在通过不同的视觉效果吸引用户对变更内容的注意。用户还可以将特定网站列入黑名单,防止插件在这些网站上运行,从而避免在不希望干扰的网站上出现替换文本。"知识点:1. 浏览器扩展程序简介: 浏览器扩展程序是一种附加软件,可以增强或改变浏览器的功能。用户安装扩展程序后,可以在浏览器中添加新的工具或功能,比如自动填充表单、阻止弹窗广告、管理密码等。XKCD 3-crx插件即为一种扩展程序,它专门用于替换网页文本内容。

2. XKCD漫画背景: XKCD是由美国计算机科学家兰德尔·门罗创建的网络漫画系列。门罗以其独特的幽默感著称,漫画内容经常涉及科学、数学、工程学、语言学和流行文化等领域。漫画风格简洁,通常包含幽默和讽刺的元素,吸引了全球大量科技和学术界人士的关注。3. 插件功能实现: XKCD 3-crx插件通过内置的替换规则集来实现文本替换功能。它通过匹配用户访问的网页中的单词和短语,并将其替换为XKCD漫画中的相应条目。例如,如果漫画1288、1625和1679中包含特定的短语或词汇,这些内容就可以被自动替换为插件所识别并替换的文本。4. 用户自定义替换列表: 插件允许用户访问选项页面来自定义替换列表,这意味着用户可以根据自己的喜好添加、删除或修改替换规则。这种灵活性使得XKCD 3成为一个高度个性化的工具,用户可以根据个人兴趣和阅读习惯来调整插件的行为。5. 替换样式与用户体验: 插件提供了多种文本替换样式,包括无提示替换、带下划线的替换以及高亮显示替换。每种样式都有其特定的用户体验设计。无提示替换适用于不想分散注意力的用户;带下划线的替换和高亮显示替换则更直观地突出显示了被替换的文本,让更改更为明显,适合那些希望追踪替换效果的用户。

6. 黑名单功能: 为了避免在某些网站上无意中干扰网页的原始内容,XKCD 3-crx插件提供了黑名单功能。用户可以将特定的域名加入黑名单,防止插件在这些网站上运行替换功能。这样可以保证用户在需要专注阅读的网站上,如工作相关的平台或个人兴趣网站,不会受到插件内容替换的影响。7. 扩展程序与网络安全: 浏览器扩展程序可能会涉及到用户数据和隐私安全的问题。因此,安装和使用任何第三方扩展程序时,用户都应该确保来源的安全可靠,避免授予不必要的权限。同时,了解扩展程序的权限范围和它如何处理用户数据对于保护个人隐私是至关重要的。通过这些知识点,可以看出XKCD 3-crx插件不仅仅是一个简单的文本替换工具,而是一个结合了个人化定制、交互体验设计以及用户隐私保护的实用型扩展程序。它通过幽默风趣的XKCD漫画内容为用户带来不一样的网络浏览体验。

总结|性能优化思路及常用工具及手段

性能优化是降低成本的手段之一,每年大促前业务平台都会组织核心链路上的应用做性能优化,一方面提升系统性能,另外一方面对腐化的代码进行清理。现结合业务平台性能优化的经验,探讨一下性能优化的思路及常用工具及手段。性能优化本质上是对资源的合理利用,将更珍贵的资源用在更重要的业务上,从而实现资源的充分利用,资源的合理利用。性能优化的对象包括业务运行的容器、业务依赖的中间件、业务依赖的数据库存储的优化,性能优化包括两部分:一、发现需要性能优化的点;二、改造代码设计实现性能优化;

一 发现需要性能优化的点

对于业务容器来说,需要性能优化的点,往往是对系统开销最大的业务方法,这部分代码功能上并没有任何问题,但在性能上并不是最优,在资源比较充足的情况下,这部分逻辑并不会导致性能问题,但当系统压力比较大,或者业务流量比较高的情况下,这部分就会成为压力最大的点。

1)放大系统的流量

将流量在部分容器上做放大,利用工具采集系统中的堆栈及性能数据。放大系统流量的情况下,需要提前关闭应用及容器的限流,可以利用脚本调整。

### 取消限流 2.X

curl :8719/?value=false

### 取消限流 3.X

curl :8718/?value=false

一、Duct引流验证

Duct引流, duct调整某一台机器的CS权重,将其他容器的流量引流到对应的ip上,从而实现压力的放大。

常见库手段优化数据的方法_常见的数据库优化手段_数据库优化工具

二、Amazon构造压测数据验证

Amazon压测,根据特定的业务场景,构造压测压测数据,压测模型,在gray4环境中打一部分压测流量,利用压测流量将系统的负载打高。Amazon更适用于大促场景下的性能优化,能确定某些接口的比例,及场景的比例。

常见库手段优化数据的方法_常见的数据库优化手段_数据库优化工具

2) 利用工具采集系统热点

系统负载流量增加后,各个环节的系统性能消耗都会被放大,此时利用工具可以分析系统的性能情况。系统分析工具会带来系统压力增加,非必要情况下,尽量在隔离环境统计数据。

Arthas性能数据采集

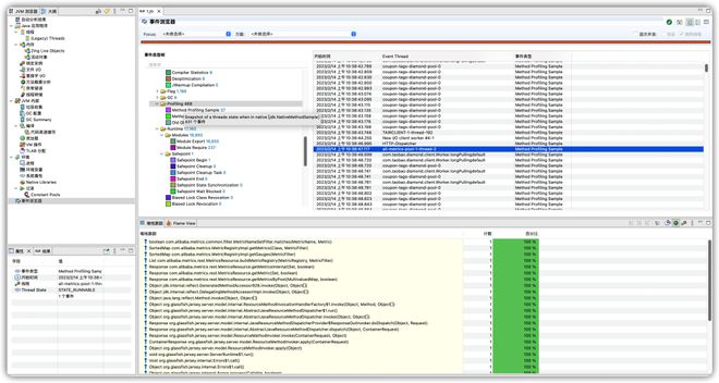
Arthas提供了非常多的工具脚本,其中一部分数据组合起来使用,可以很方便的辅助做性能分析及线上问题排查,这里对其中常用的指令及使用场景做汇总。

安装方式:curl -sLk :9999/pandora-web/arthas/install.sh | sh

常见库手段优化数据的方法_数据库优化工具_常见的数据库优化手段

图 1.1 Arthas指令集合列表

性能分析及问题分析工具说明

指令

性能分析及问题排查的场景

查看当前JVM下的列表及加载的实例统计信息

jad

反编译

获取静态字段的值

stack

从当前方法点打印堆栈

trace

从当前方法下钻

watch

查看方法调用的参数及返回值

options

Arthas的一些选项

logger

打印日志相关的信息

内部使用了Async 工具,可以用来采集内存、cpu、锁、cache miss等火焰图数据

vmtool

获取实例

强制GC

jfr

jfr数据采集

场景一、CPU资源开销分析

利用指令采集应用容器的性能, start 默认采集的CPU的数据, stop 自动dump对应的文件数据。

[arthas@2093]$ start

started

[arthas@2093]$ stop

OK

output file: /home/admin/ump2/bin/arthas-output/202.html

[arthas@2093]$ exit

场景二、JVM内存中分配了比较多的对象,但很快回收,希望找到临时对象创建比较频繁的堆栈。

[arthas@2093]$ -e alloc start

started

[arthas@2093]$ stop

OK

output file: /home/admin/ump2/bin/arthas-output/248.html

[arthas@2093]$ exit

场景三、应用启动速度比较慢,希望找到原因。

[arthas@2093]$ start -e wall

数据库优化工具_常见库手段优化数据的方法_常见的数据库优化手段

started

[arthas@2093]$ stop

OK

output file: /home/admin/ump2/bin/arthas-output/212.html

[arthas@2093]$

场景四、利用JFR分析JVM整体的运行情况,采集数据用作分析。

[arthas@82348]$ jfr start -n test

[arthas@82348]$ jfr stop -r 1 -f /tmp/1.jfr

Stop 1, The result will be written to:

/tmp/1.jfr

常见库手段优化数据的方法_常见的数据库优化手段_数据库优化工具

图1.2 JFR数据示例

天巡数据采集性能数据

工具地址: #/profile

常见库手段优化数据的方法_常见的数据库优化手段_数据库优化工具

图1.3 天巡白屏化采集性能数据

天巡功能采集指标说明

注意: 指标采集功能从实现上基本都是在运行的JVM进程上挂载agent,随后对部分代码进行增强及注入,会引起类的退优化及C2编译,本身会导致程序的CPU增高,对于性能的采集不能在系统高负载的情况下执行。必要时在仿真环境里执行。

诊断项

功能说明

使用场景

内存火焰图

内核火焰图,统计内存分配的情况,利用统计TLAB中的内存分配

CPU火焰图

对CPU消耗进行采样,统计代码的热度及调用堆栈

线程火焰图

线程分布分析,将线程堆栈制作成火焰图形式,方便分析

的快照采集,利用关在agent数据,采集1分钟的CPU快照

利用JDK提供的jcmd dump jvm的数据

Perf

利用perf-map-agent生成jvm的符号表,利用Linux自带的Perf工具分析系统的性能数据,结合flame-graph可以生成类似的火焰图

黑屏场景下的性能分析

特殊的环境下,可能无法使用配套的工具,此时应尽量利用JVM及Linux系统中自带的工具,采集数据后,在本地利用工具进行数据分析。

一、利用Perf分析系统性能,Perf是linux内核提供的性能分析工具,利用该工具可以很方便的分析整机的性能数据

CPU消耗来自非Java程序的场景,或者希望结合Java程序整体分析系统情况的场景piled.tgz:

sudo yum -y install perf

sh create-java-perf-map.sh

# 采集性能数据

sudo perf record -ag

# 分析性能数据

sudo perf report

数据库优化工具_常见的数据库优化手段_常见库手段优化数据的方法

图1.4 利用Perf结合perf-map-agent 分析高CPU消耗数据

二、利用jstack分析应用的启动情况

分析应用在启动过程中,应用运行的堆栈,进而分析出启动过程中,应用执行耗时最多的热点代码,进而针对性的做启动优化

$cat 1.sh

for i in `seq 10000`

do

/opt/taobao/java/bin/jstack $1 > /tmp/$1.$i.log

done

三、利用jmap、jcmd dump数据,相关数据dump出来后,可以进一步通过工具进行分析

/opt/taobao/java/bin/jcmd 82348 help

/opt/taobao/java/bin/jcmd 82348 help .dump

/opt/taobao/java/bin/jcmd 82348 help .

/opt/taobao/java/bin/jcmd 82348 JVMTI.

/opt/taobao/java/bin/jcmd 82348 help .dump

/opt/taobao/java/bin/jmap -dump:format=b,file=/tmp/heap.bin 82348

常见库手段优化数据的方法_常见的数据库优化手段_数据库优化工具

图1.5 jcmd 分析的大小及区间数据

二、常见的性能优化点及优化方式

常见的优化点

三、影响性能的因素

数据库优化工具_常见库手段优化数据的方法_常见的数据库优化手段

经常会出现同样是8C16G的容器,但表现出来的性能确差异很大,这个在集团内表现尤为明显,这种情况实际和集团内部的编排策略有一定的关系。也可能和集团内部的机型差异存在关系。

一、由于机型原因引起性能差异

目前集团存在多种不同的机型,F4x、F5x、F6x、M机型等。不同的机型单核性能上表现会有差异。

机型

识别方式

性能说明

F4x

cat /proc/cpuinfo

查看CPU型号及频率

uname -a 查看Cpu架构

4代机型,性能较差,主要分布在日常环境,cpu频率在2.5GHZ左右。

F5x

5代机型,不带神龙Moc卡,使用本地盘,性能比F4x好,主要集中在mix25g

F6x

6代机型,带神龙mock卡,性能比F6x好

倚天

倚天机型,主要在南通部署,FY24张北也会做部署。JDK8上单核性能弱于JDK11, JDK11上单核略弱于F6x

二、由于编排方式带来的性能差异

在X86架构下,由于超线程的存在,业务容器实际使用的是物理核心上的超线程,当一个8C16G的容器独占8个物理核的时候,性能会最好。当8C16G的容器占用4个物理核的时候,性能会相对最差。结合跨Numa、跨socket等编排方式,也会带来性能的差异。

数据库优化工具_常见库手段优化数据的方法_常见的数据库优化手段

图1.5 应用容器编排示意

编排方式

8C16G容器,独占使用同一个Socket上的8个物理核(P4-P11 未编排容器)

此时容器的性能表现最好,应用独占整个CPU

8C16G容器,独占使用跨Socket上的8个物理核(P20 - P28)

Socket可以简单对应到主板上的Cpu插槽,跨soeck后,会导致Cpu之间跨socket访问内存及cache,性能相比前一种场景要差,具体差异还和应用特性有关,大内存带宽的应用性能会相对更差

8C16G容器,使用同一个Socket上的8个超线程,物理核对端被其他应用占用

由于超线程之间会存在L1、L2cache的共享,两个超线程之间会存在资源争抢,此时性能也会受到影响

8C16G容器,使用同一个socket上的4个物理核

此时应用的表现比较稳定,不会收到外部性能的差异产生影响。一般情况下性能表现最差,但比较确定

四、外部依赖优化

数据库慢查询的优化

数据库侧的性能问题,主要有以下集中情况导致,常见的优化手段为:

一、合理利用前置的缓存,降低对数据库的访问量。缓存从效率及成本上都优于数据库。

二、清理数据库中的数据,对过期的数据、访问量少的冷数据进行清理及迁移。降低数据库的存储大小,对在线的查询会有帮助,对离线的存储、引擎、缓存等场景也会有收益。

三、合理调整索引,结合业务场景丰富查询条件,提高数据库的执行效率。

四、利用数据库聚合特性,调整主键的组成,提高数据的聚合度,降低逻辑读。

场景

优化方案

SQL执行效率高,但调用量大

索引不合理导致的SQL执行效率低

走到索引,但是召回数据量过大,导致的SQL执行效率低

走到索引,但时间跨度大,SQL执行效率低

缓存类优化(Tair、Redis)

缓存类存储对随机的访问上效率上都非常高,在日常及大促的核心场景中发挥比较大的作用。缓存类常见的问题:

问题

缓存的整体qps量级大

缓存个别key的读qps量级大

个别Key的写Qps量级大

个别Key的读QPS量级大,而且单key的也比较大

五、应用链路之间的优化

应用间链路依赖,一般是在单应用容量优化完成后,从整个链路上考察,优化链路的RT及链路的CPU开销。一般应用链路的优化,需要结合应用链路分析来考虑,这里主要利用鹰眼的数据进行分析。

场景

链路调用次数多带来的RT增加

链路上重复调用带来的序列化开销

不合理的调用链路(A-B-C) --> (A-C)

常见库手段优化数据的方法_常见的数据库优化手段_数据库优化工具

图1.6 利用鹰眼查找核心接口上耗时比较大的链路

最后

Q:例如ASI排查场景中,看到pod cpu高 或者 load高,但根因是出在其他地方,可能是安全插件rasp负载高、也可能是后台异常内存回收、也可能是宿主机负载高导致,现在全凭经验做排除法,有没有类似字典的方式手段定位问题?

A:一般情况下出现这种情况,可以从几个角度缩小问题产生的范围。

1)是不是该宿主机上的所有容器都有类似的表现?如果所有容器都有类似的表现,那基本上是宿主机的问题,可能是由于离线导致,可能是由于内存回收,可能是由于部分agent导致,此时case by case分析,也可以让TRE团队协助分析。

2)如果宿主机上只有本容器出现问题,大概率是本容器自身的问题,此时可以从几个角度入手:

Q:平台中使用到了云平台中相关的中间件比如Kafka、Redis等,由于平台运行环境(Daily、PPE、Online)不同最少需要申请两个实例,一个Daily实例和Online实例。Online环境申请的规格是最低配置就可以满足,同时Daily环境中平台流量很小所以最低规格配置就大大浪费了,但是云平台又不支持更小规格配置申请,能否和云平台的同事沟通下此类问题。

A:弹内一般情况下,数据库节点、缓存节点实际规格非常小,成本相对比较低。如果对成本有更进一步的诉求,可以考虑多业务公用的方式,一般情况下日常的存储及QPS量级均非常小,若干个业务共用同一套存储不会带来太大的问题,对于缓存需要重点考虑的就是隔离的问题,这部分可以通过工具方式解决。