整合营销服务商

电脑端+手机端+微信端=数据同步管理

免费咨询热线:

黑龙江政府采购管理平台

供应商用户操作手册

因系统不定期更新升级,本手册仅对供应商采购平台内使用步骤做操作指导参照,实际使用及软件界面已供应商用户操作时系统展示为准!

办公电脑配置要求

注:注册流程仅针对在本平台无账号供应商,旧网供应商账号信息已于2020-2021年度陆续迁至迁至新网,无需另行注册新账号

供应商注册流程 供应商用户注册

**步骤一:**打开浏览器,在地址栏输入 (opens new window)进入黑龙江省政府采购网。

**步骤二:**首次登录需先注册用户,点击下方【政府采购供应商】。

应用程序没有响应图片_程序没有响应图片_无法响应图片

**步骤三:**跳转至黑龙江省政府采购管理平台界面,点击图中【注册】按钮,进行供应商注册。

无法响应图片_程序没有响应图片_应用程序没有响应图片

**步骤四:**供应商在文本框输入注册手机号码,然后向右滑动填充拼图拼接完成后,最后点击【发送验证码】按钮,手机会收到6位短信随机码,将正确的验证码输入文本框内点击【下一步】,如下图所示:

无法响应图片_应用程序没有响应图片_程序没有响应图片

然后依次输入对应的信息后, 点击【立即注册】。如下图所示:

应用程序没有响应图片_无法响应图片_程序没有响应图片

**【请输入用户名】**供应商录入登录系统账号信息(建议为供应商公司汉字全称)。

**【请输入密码】**供应商填写登录密码。

注:密码以8~16个字符,区分大小写

**【请再次输入密码】**供应商需再次录入密码。

**【请输入真实姓名】**供应商录入居民身份证姓名信息。

**【请输入身份证号】**供应商录入居民身份证18位证件号码。

**【请输入邮箱号】**供应商录入单位邮箱账号信息。

注:弹出提示信息如下图所示即表示账号注册成功:

无法响应图片_应用程序没有响应图片_程序没有响应图片

供应商信息登记

注册完用户后,供应商首次登录需填写基本信息进行认证登记。如下图所示,供应商在对应的模块中点击【我要注册供应商】,然后填写对应信息。

①选择用户类型

无法响应图片_程序没有响应图片_应用程序没有响应图片

②确认注册协议

无法响应图片_应用程序没有响应图片_程序没有响应图片

③填写基本信息:供应商需要分别填写“基本资料”、“法人代表”、“业务联系人”内容,如下图所示,填写完成后点击【下一步】。

注:所填内容前标注*的为必填项

程序没有响应图片_应用程序没有响应图片_无法响应图片

程序没有响应图片_应用程序没有响应图片_无法响应图片

**④填写证照信息:**对“统一社会信用代码或事业单位法人证照等信息”、“法定代表人证照信息”进行填写,点击【下一步】。

注:所填内容前标注*的为必填项

应用程序没有响应图片_无法响应图片_程序没有响应图片

⑤弹出提示信息如下图所示,即表示信息登记成功**!**

无法响应图片_应用程序没有响应图片_程序没有响应图片

⑥点击【确认】后,会跳转到登录界面,如下图所示。输入之前注册的用户名及密码还有图片中的验证码(验证码如为英文字母时不区分大小写)即可登录系统。

无法响应图片_程序没有响应图片_应用程序没有响应图片

供应商信息维护

步骤一:已注册的供应商,或者是旧网导过来的供应商,需要维护信息或者变更信息时,在供应商信息维护中更改或完善相关的信息项后,点保存;(注:星号项为必填项)

应用程序没有响应图片_无法响应图片_程序没有响应图片

供应商区域申请

供应商注册成功信息维护后,需进行提交审核;审核通过后,可开展区域默认开展全区域业务。

步骤一:供应商登录系统后,点击左侧“供应商库→区域维护→区域申请→勾选省本级”后等待省采购办两岗审核。如下图所示:

无法响应图片_程序没有响应图片_应用程序没有响应图片

程序没有响应图片_无法响应图片_应用程序没有响应图片

程序没有响应图片_应用程序没有响应图片_无法响应图片

供应商查看审批流程,监管部门审核通过与否,方可在【区域申请】-【已办任务】查看;如不通过,需要修改信息后重新勾选省本级再次提交审核。

无法响应图片_应用程序没有响应图片_程序没有响应图片

如何修改登录密码

通过位于系统右上角按钮可实现系统退出登录、修改密码的操作。如下图所示:

无法响应图片_程序没有响应图片_应用程序没有响应图片

点击【修改密码】会弹出如下图所示弹框,用户输入旧密码和两次新密码(新密码要求由字母和数字组成,长度为6-20个字符)点击【确定】可完成修改密码的操作。如下图所示:

无法响应图片_应用程序没有响应图片_程序没有响应图片

供应商密码问题

已有账号供应商,密码丢失或忘记时,如何获取密码登录系统?

手机号密码找回

注:手机号密码找回适用于两种情况:1、供应商账号已绑定手机号;2、迁移至新平台的旧网供应商账号原手机号无误或未变更!

步骤一:在登录界面,点击“忘记密码”,进行密码重置操作。如下图所示:

无法响应图片_应用程序没有响应图片_程序没有响应图片

步骤二:供应商在文本框输入“用户名”、“注册手机号码”,然后点击【发送验证码】按钮,手机会收到6位短信随机码,将正确的验证码输入文本框内点击【下一步】.

无法响应图片_应用程序没有响应图片_程序没有响应图片

步骤三:输入新密码。下一步,直至完成。

无法响应图片_应用程序没有响应图片_程序没有响应图片

热线密码找回

拨打网站首页运维服务热线按1号键。

注:此方式针对无法通过手机号找回密码的供应商,且需提供相关情况说明电子版(具体样式咨询服务热线)并加盖公章。

应用程序没有响应图片_无法响应图片_程序没有响应图片

供应商操作流程 下载投标相关客户端 “统一安全认证客户端”下载安装及使用

备注说明:该客户端为CA的驱动程序,若不安装,无法使用CA进行电子签章;CA电子签章在使用时,不可一台电脑同时插入两个CA。

客户端下载方式(两种途径):

黑龙江政府采购管理平台→下载专区→CA统一安装认证软件,进行“统一安全认证客户端”下载。如下图所示:

无法响应图片_程序没有响应图片_应用程序没有响应图片

CA驱动可在门户网址‘下载专区’模块或登陆系统‘交易执行-资料下载’模块下载,请注意CA版本及时更新(统一安全认证客户端即CA驱动)

**步骤一:**供应商登录黑龙江省政府采购网,网址为:,进入黑龙江省政府采购网找到供应商登录口(如果没有黑龙江省政府采购网账号需要提前注册,没有电子签章CA的需要提前办理,CA用于制作标书时盖章、加密和开标时解密),如下图:

应用程序没有响应图片_无法响应图片_程序没有响应图片

登录系统后找到交易执行菜单,点击进入交易执行系统,进入交易执行系统后,展开左侧“资料下载管理”→“资料下载”菜单,选择好“统一安全认证软件”进行下载。如下图所示:

程序没有响应图片_无法响应图片_应用程序没有响应图片

(1)下载完成进行解压之后,右键“以管理员身份运行”。

(2)默认路径安装即可,点击安装。

注:安装前请退出所有杀毒软件或安全卫士!安装过程有提醒被拦截,要点击允许安装。

9f5e59c9755fbb0d816ec96ef9ae43d

备注说明:

应用程序没有响应图片_程序没有响应图片_无法响应图片

签章报错时可以打开桌面的互认助手进行检测环境

程序没有响应图片_无法响应图片_应用程序没有响应图片

应用程序没有响应图片_程序没有响应图片_无法响应图片

(3)检测CA有效期

打开桌面的【互认助手】,点击我的证书,可查看CA使用有效期、CA厂商(BJCA为北京CA、FJCA为福建CA、HLJCA为黑龙江CA)。

备注说明:

为不影响因CA过期而导致影响采购业务,请及时查看CA有效期以及相应的续费操作。由于CA由不同的厂商承建,相应的联系方式请参考: (opens new window)

图形用户界面, 文本, 应用程序描述已自动生成

投标客户端下载安装

进入系统,展开左侧“资料下载管理”→“资料下载”菜单,选择“投标客户端”点击下载。如下图所示:

程序没有响应图片_无法响应图片_应用程序没有响应图片

下载完成后,双击

进行安装投标客户端,安装过程路径默认即可。

应用程序没有响应图片_程序没有响应图片_无法响应图片

安装完成后,双击打开桌面已经安装的客户端

,在弹出窗口填入必要信息。其中用户名和密码和网页登录的账号密码一样,服务器地址输入:,投标客户端支持账号登录和CA登录两种方式,CA登录时必须提前绑定供应商名称。

程序没有响应图片_无法响应图片_应用程序没有响应图片

投标客户端路径指定

应用程序没有响应图片_程序没有响应图片_无法响应图片

进入投标客户端页面,对存放文件路径进行指定,用以投标文件编制完成后存储的位置(文件存放的路径不得随意更改,以免造成制作完成的标书文件丢失)。

修改方式如下图:

应用程序没有响应图片_程序没有响应图片_无法响应图片

供应商如何参与项目以及获取采购文件

供应商登录黑龙江省政府采购网,网址为:,进入黑龙江省政府采购网找到供应商登录口(如果没有黑龙江省政府采购网账号需要提前注册,没有电子签章CA的需要提前办理,CA用于制作标书时盖章、加密和开标时解密),如下图:

无法响应图片_应用程序没有响应图片_程序没有响应图片

**步骤一:**供应商进入系统后,点击“交易执行→应标→项目投标”菜单。如下图所示,可以看到目前可投标的项目情况。

程序没有响应图片_无法响应图片_应用程序没有响应图片

**步骤二:选中要参与的项目,**点击【未参与项目】进入项目详情页面。

①查看报名开始/结束时间,以及开标时间;

②查看采购清单信息;

应用程序没有响应图片_无法响应图片_程序没有响应图片

③填写联系人、联系方式;若存在联合体投标,输入供应商名称关键字,选择相应供应商验证CA(需要牵头方电脑上插联合体成员的CA进行验证,验证成功后确认参与,有效状态会变成‘是’)。信息确认无误后,点击【确认参与】,即可对采购文件进行下载。

程序没有响应图片_无法响应图片_应用程序没有响应图片

④报名成功后,信息不可在修改,已参与项目包会由未参与状态改为已参与状态;

应用程序没有响应图片_无法响应图片_程序没有响应图片

⑤已投标项目可在【应标】-【项目投标】-【已获取】中,点击获取采购文件情况查看日志信息;

应用程序没有响应图片_无法响应图片_程序没有响应图片

⑥点击查看日志并输入访问理由,可以查看到获取采购文件时间,获取采购文件信息登记时间,上传投标文件时间,查看投标回执时间。

无法响应图片_程序没有响应图片_应用程序没有响应图片

无法响应图片_应用程序没有响应图片_程序没有响应图片

如何缴纳投标保证金

若参与的项目需要交纳保证金,供应商可查看该招标项目的采购公告或招标文件中有关该招标项目“投标保证金”相关信息。

线上获取缴费账号 供应商在报名成功后在供应商应标界面,点击【项目投标】选中【已获取采购文件】点击【获取缴费账号】,如下图

应用程序没有响应图片_程序没有响应图片_无法响应图片

应用程序没有响应图片_程序没有响应图片_无法响应图片

程序没有响应图片_应用程序没有响应图片_无法响应图片

投标保证金缴纳 保证金分为线下现金、转账、支票、汇票以及电子保函等方式,电子保函具体办理方法可在【黑龙江省政府采购平台门户】-【办事指南】中下载【电子保函系统供应商操作手册】查看操作,其余方式需在获取缴费账号后,线下进行缴费。

补充说明:线下缴费成功后,在应标-项目投标-已获取采购文件-投标(响应)管理里(如图不显示可点击更多查看)上传缴费凭证。

程序没有响应图片_无法响应图片_应用程序没有响应图片

在开标过程中,代理机构可通过在线方式核验保证金。

如何制作电子版投标文件 “标书应答”或“上传文件”

**步骤一:登录投标客户端-**选择项目,点击“标书应答”或“上传文件”,进入标书应答界面。

程序没有响应图片_无法响应图片_应用程序没有响应图片

**步骤二:**选择标书应答,逐条进行导入(供应商也可以把应答内容制作到一个PDF中,导入一次即可),客户端仅支持PDF格式的导入,按大项导入,点击“导入标书文件”。

应用程序没有响应图片_无法响应图片_程序没有响应图片

(2)找到响应点在导入的标书中的具体开始位置选择

应用程序没有响应图片_程序没有响应图片_无法响应图片

(3)找到响应点在导入的标书中的具体结束位置选择

应用程序没有响应图片_程序没有响应图片_无法响应图片

(4)标记结束位置之后,可以看到对应标记内容点,点击后可以正常跳转。

a2127366140a650bc84f156fd6e5768

(5)同样的方式将下面各个应答部分的开始位置和结束位置都标记清楚,标记完之后前面的框格会变为绿色,如下图所示,之后填写报价部分的信息。

应用程序没有响应图片_程序没有响应图片_无法响应图片

(6)填写报价完毕后点击“报价暂存”---“报价保存”---“OK”。

应用程序没有响应图片_程序没有响应图片_无法响应图片

应用程序没有响应图片_无法响应图片_程序没有响应图片

标书/报价单盖章

标书逐条应答完毕,对“标书、投标报价表(包括开标一览表盖章、分项报价表盖章)”进行CA盖章。插入CA证书,点击“报价盖章”。点击左侧生成的“投标报价表”、“投标分项报价表”→介质盖章,输入CA证书密码,点击“签名”完成盖章操作。

注:文件盖章请依次盖章;下图截图中顺序仅供参考图片中操作流程不作为加密文件盖章顺序排列。

图1:

程序没有响应图片_无法响应图片_应用程序没有响应图片

图2:

无法响应图片_应用程序没有响应图片_程序没有响应图片

图3:

程序没有响应图片_应用程序没有响应图片_无法响应图片

撤销盖章

如遇需撤销盖章,重新盖章等特殊情况,可以右键点击签章位置 →撤销签章。撤销时需要从最后一个盖的章撤销。

无法响应图片_程序没有响应图片_应用程序没有响应图片

标书加密

(1)电子签章完成之后,需对标书进行加密。点击“标书加密”按钮,输入CA密码。右上方显示“已加密”,表示加密成功。之后点击退出系统即可。

注:标书加密成功后,会在标书目录中生成【.标书】、【.备用标书】以及未加密的PDF标书文件。

(2)若需“撤销加密”,右键点击“已加密”→“撤销加密”。

无法响应图片_应用程序没有响应图片_程序没有响应图片

应用程序没有响应图片_程序没有响应图片_无法响应图片

加密过程选中存文件的路径选择事先指定的路径即可。

程序没有响应图片_无法响应图片_应用程序没有响应图片

无法响应图片_程序没有响应图片_应用程序没有响应图片

重新制作标书

注:标书加密成功后如需更改标书内容可参考本节,并非所有标书都需要操作。

(1)参考本文档4.4.3撤销盖章后,点击要修改的响应项鼠标右击会出现“删除”按钮,点击删除;

应用程序没有响应图片_程序没有响应图片_无法响应图片

程序没有响应图片_无法响应图片_应用程序没有响应图片

(2)删除响应项后参考本文档4.4.1“标书应答”重新应答;

如何上传和撤销电子版投标文件

注意:供应商制作完标书后,一定在投标截止时间前上传电子版投标文件。步骤如下:

步骤一:供应商进入系统后,点击“交易执行 → 应标 → 项目投标 → 已参与项目 →投标文件管理”。如下图所示:

无法响应图片_程序没有响应图片_应用程序没有响应图片

步骤二:选择相应的项目包,点击“上传标书”进行投标文件上传。

无法响应图片_程序没有响应图片_应用程序没有响应图片

步骤三:找到制作标书时保存投标文件的路径,(即4.4.4.标书加密步骤),将相对应的加密投标文件(.标书)进行上传。

应用程序没有响应图片_程序没有响应图片_无法响应图片

步骤四:上传完保证金会出现投标(响应)文件上传情况=>点击查看回执会出现投标(响应)文件签收回执单,证明供应商上传标书成功。

程序没有响应图片_应用程序没有响应图片_无法响应图片

b36bf07b3cd1671218836c53a4238ec

步骤五:对于已经上传的投标文件在项目开标之前可以撤销。点击“撤销标书”,即可完成标书撤销操作。也可进行查看回执。

无法响应图片_应用程序没有响应图片_程序没有响应图片

开标 如何响应远程开标

注:需按照采购文件标明时间提前进入开标大厅等待开标

步骤一:选择开标项目

供应商登录系统,点击“交易执行—开标—供应商开标大厅”菜单,点击“今日开标/待开标”,找到相应项目,点击【进入】。

程序没有响应图片_应用程序没有响应图片_无法响应图片

步骤二:等待开标

◆未到达开标时间,【进入开标】按钮鼠标显示禁止,无法点击。可在开标前半小时点击按钮【确认供应商信息】

应用程序没有响应图片_无法响应图片_程序没有响应图片

◆到达开标时间并且代理机构开始开标后,点击【进入开标】按钮。

程序没有响应图片_应用程序没有响应图片_无法响应图片

步骤三:公布投标人

查看报名供应商的签到状态。

程序没有响应图片_无法响应图片_应用程序没有响应图片

步骤四:核验保证金

应用程序没有响应图片_无法响应图片_程序没有响应图片

代理机构开启核验保证金,设置时间开始远程核验,系统自动拉取投标时上传的保证金凭证。

注:远程开标时如遇项目采购系统发生网络故障的,可允许上传供应商电子保证金原件,由代理机构发起人工核验后供应商上传保证金信息。

程序没有响应图片_无法响应图片_应用程序没有响应图片

程序没有响应图片_无法响应图片_应用程序没有响应图片

步骤五:投标文件解密

代理机构开启远程解密,设置时间开始远程解密,供应商插入CA,点击【开始解密】,弹出对话框后提示输入密码时,由供应商输入加密的密码,即可完成标书解密。

备注说明:如遇特殊情况CA解密投标文件失败或因其他情况投标文件解密不了,需先行及时联系代理机构说明情况,同时可拨打按1号键运维电话进行问题反馈;如处理问题期间代理不认可或无视问题情况,继续下一环节,则与政府采购平台无关

程序没有响应图片_应用程序没有响应图片_无法响应图片

步骤六:签名

代理机构开启远程签名,供应商点击“开标结果签名”弹出开标一览表,点击【电子签章】,输入CA密码,即可完成签名。

应用程序没有响应图片_程序没有响应图片_无法响应图片

无法响应图片_应用程序没有响应图片_程序没有响应图片

应用程序没有响应图片_无法响应图片_程序没有响应图片

步骤七:开标结束

程序没有响应图片_无法响应图片_应用程序没有响应图片

如何响应现场开标

现场开标无需供应商在系统进行响应,请合理安排时间,在开标前规定时间内携带加密标书时的CA、备用标书及代理机构要求携带物品抵达开标现场。

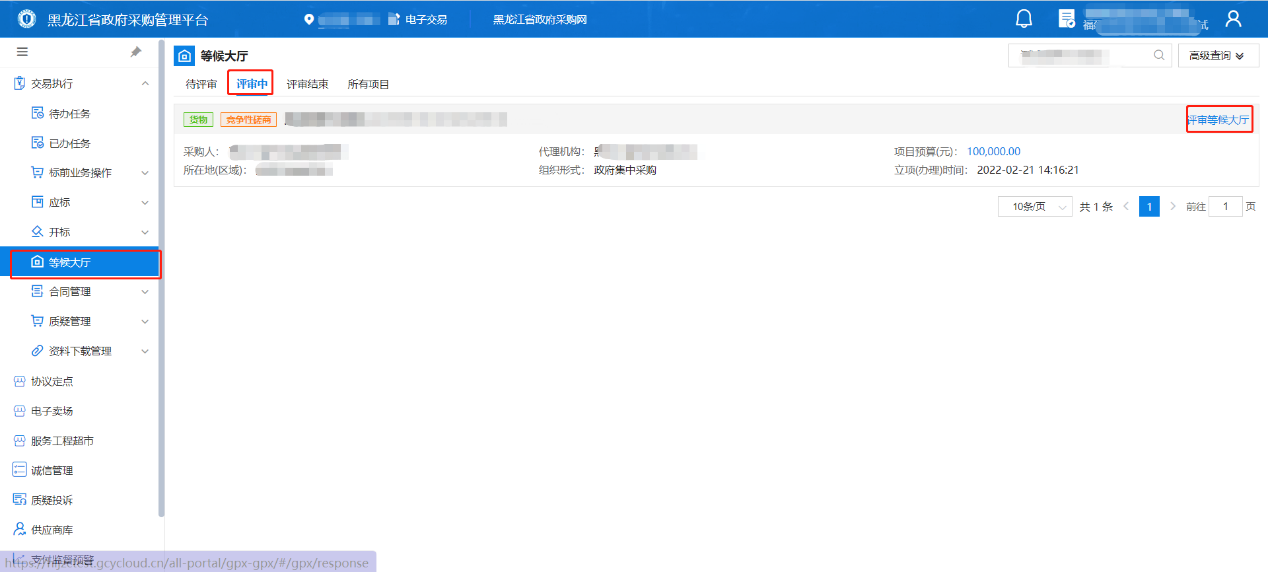
如何响应评标 接收邀请进入会议室

供应商进入项目电子交易系统,点击“交易执行 →等候大厅”,选中正在参加的项目,点击【等候大厅】按钮,进入磋商、谈判会议室。如下图所示:

无法响应图片_应用程序没有响应图片_程序没有响应图片

被邀请进行洽谈的供应商在等候大厅有弹出框提示,供应商点击【接受】进入洽谈环节。

应用程序没有响应图片_无法响应图片_程序没有响应图片

资格性评审

非公开招标方式采购的项目,如在资格性评审环节被评为无效供应商时,请参考如图展示,无效原因请在评审结束后参考本手册4.8 如何查看项目中标情况。

应用程序没有响应图片_无法响应图片_程序没有响应图片

应用程序没有响应图片_无法响应图片_程序没有响应图片

【发起承诺及报价】的响应

当专家发起谈判、或磋商环节时,供应商需要进行响应,不在规定时间内进行响应的供应商将视为不响应。

供应商进入项目电子交易系统,点击“交易执行 →等候大厅”,选中正在参加的项目,点击【评审等候大厅】按钮,进入磋商、谈判会议室。如下图所示:

应用程序没有响应图片_无法响应图片_程序没有响应图片

供应商进入等候大厅,选中“叫号大厅”,点击右下角的【发起承诺及报价】,然后对响应情况进行答复。在等候大厅界面可以看到“采购预算”、“历史记录”、“唱价情况”等信息,在做应答过程,若供应商需要上传附件文件,点击右边的【上传】按钮就行上传。

注:该环节的应答信息,上传的附件等材料信息将保存到电子档案中。

应用程序没有响应图片_程序没有响应图片_无法响应图片

应用程序没有响应图片_无法响应图片_程序没有响应图片

填写完响应情况后,点击【下一环节】,进入报价步骤,供应商根据自己实际情况填写报价金额,填写完成后需要再次填写报价金额的大写用以系统验证,供应商也可以直接点击【点击复制大写报价】,把复制出来的大写金额粘贴到左下角的方框内。

注意:供应商需要确认大写金额和自己报价的数目是否一致。

无法响应图片_应用程序没有响应图片_程序没有响应图片

报价信息无误后(需要上传附件的点击【上传】按钮),进入“盖章环节”,供应商需要对前面的填报信息进行【电子签章】,然后点击【提交】按钮。

注:是否需要盖章由专家组长发起报价时决定。

程序没有响应图片_无法响应图片_应用程序没有响应图片

若供应商未做应答,则时间截止后系统自动弹出提醒,并视供应商未应答响应。

无法响应图片_应用程序没有响应图片_程序没有响应图片

澄清

当专家向供应商发起澄清时,供应商需要进行响应,不在规定时间内进行响应的供应商将视为不响应。

供应商进入项目电子交易系统,点击“交易执行 →等候大厅”,选中正在参加的项目,点击【等候大厅】按钮,进入磋商、谈判会议室。如下图所示:

程序没有响应图片_无法响应图片_应用程序没有响应图片

供应商进入等候大厅,选中“叫号大厅”,点击右下角的【内容澄清】,然后对响应情况进行答复。

无法响应图片_应用程序没有响应图片_程序没有响应图片

输入需要响应的澄清内容,若供应商需要上传附件文件,点击右边的【上传】按钮进行上传,确认信息无误后点击下一环节。

程序没有响应图片_无法响应图片_应用程序没有响应图片

确认信息无误后点击电子签章对澄清函进行签章操作并点击提交。

无法响应图片_程序没有响应图片_应用程序没有响应图片

若供应商未做应答,则时间截止后系统自动弹出提醒,并视供应商未应答响应。

无法响应图片_程序没有响应图片_应用程序没有响应图片

如何查看项目中标情况

供应商进入系统后,点击“交易执行 → 应标 → 项目投标 → 已获取采购文件 →投标(响应)结果”。如下图所示:

应用程序没有响应图片_程序没有响应图片_无法响应图片

(1)查看中标通知书,供应商可自行打印,如下图所示:

应用程序没有响应图片_无法响应图片_程序没有响应图片

(2)查看专家评审结果,供应商可自行打印,如下图所示:

应用程序没有响应图片_无法响应图片_程序没有响应图片

未中标情况页面展示

无法响应图片_应用程序没有响应图片_程序没有响应图片

注:根据《黑龙江省政府采购供应商信用评价管理暂行办法》,中标(成交)供应商应在采购项目合同签订后,提交验收报告前,在监管平台上完成对采购人的评价;

合同签订

中标公告发布后,中标供应商或采购人可以进行合同的起草,

步骤一:供应商进入系统后,点击“交易执行 → 合同管理 → 合同起草 →项目采购 →生成合同”。

应用程序没有响应图片_无法响应图片_程序没有响应图片

在【供应商列表】选择供应商后将其通过【>】设置到合同供应商中。

程序没有响应图片_无法响应图片_应用程序没有响应图片

备注说明:联合体项目可以选择联合供应商一起与采购单位签订合同,也可单独与采购单位签订合同,单独与采购单位签订合同时需根据项目实际情况编辑合同采购内容,设置合同金额。

程序没有响应图片_应用程序没有响应图片_无法响应图片

应用程序没有响应图片_无法响应图片_程序没有响应图片

步骤二:编辑填写合同信息,将带有“红色叹号”标志的信息填写完成,显示“绿色对勾”即为填写完成;【预览】可以查看合同正文内容,如无误点击【送审】

备注说明:因目前交易合同模板仅有货物类,如合同模板与项目实际情况不符,可在签约方及附件中上传线下签订的纸质合同,后续合同以纸质合同内容为准。纸质合同文件上传要求:只允许上传.PDF类型的附件。

无法响应图片_程序没有响应图片_应用程序没有响应图片

无法响应图片_应用程序没有响应图片_程序没有响应图片

合同预览页面

程序没有响应图片_无法响应图片_应用程序没有响应图片

步骤三:待办任务中合同审核,点击【办理】,【预览】可以查看合同正文内容;有疑问可选择【退回】上一步进行修改;如无误【审批】通过

程序没有响应图片_应用程序没有响应图片_无法响应图片

应用程序没有响应图片_程序没有响应图片_无法响应图片

步骤四:采购人盖章后,供应商进行合同盖章;点击“交易执行 → 待办任务 →供应商盖章 → 办理”;点【预览】 →【盖章】(两次,法人章和公章,需要用同一账号签章)

应用程序没有响应图片_程序没有响应图片_无法响应图片

应用程序没有响应图片_程序没有响应图片_无法响应图片

应用程序没有响应图片_程序没有响应图片_无法响应图片

无法响应图片_程序没有响应图片_应用程序没有响应图片

程序没有响应图片_应用程序没有响应图片_无法响应图片

支付进度查询

根据《黑龙江省政府采购2022年优化营商环境专项行动实施方案》、《黑龙江省财政厅关于规范和优化政府采购程序》的通知,已上线【支付进度查询】功能,供应商可进行支付进度的查询。

注:支付进度查询功能各地可正常使用,但是数据不是实时同步的,是每天会定时更新数据同步。

点击支付监督预警-支付预警管理-支付预警查询可以进行查看采购单位具体支付情况:

应用程序没有响应图片_无法响应图片_程序没有响应图片

程序没有响应图片_无法响应图片_应用程序没有响应图片

信用信息八公开

信息公开实现了信息八公开全流程显示,包括采购需求和意向公开,采购公告,工作公告,中标(成交)公告,中标(成交)更正公告,废标(终止)公告,合同公告,单一来源公示,合同变更,履约验收公示,履约验收抽检违约公示,质疑答复公开,评价结果公示。

1682560956653

信用查询

便民专区中信用查询大数据信用查用功能,用于采购人等用户查验供应商信用承诺,点击跳转供应商信用管理平台

应用程序没有响应图片_无法响应图片_程序没有响应图片