整合营销服务商

电脑端+手机端+微信端=数据同步管理

免费咨询热线:

解决网络不通数据只有发送不接收的问题

网络的畅通是表现在既有发送包,也有接收包,只有来去都畅通才正常。但是如果只有发送,却没有接收,碰到这样的故障到底又是怎么回事呢?但他们发生的原因又各有不同。

一般来说,出现这种故障的时候,网络连接都是都是好的,即不会出现红色的叉子图标。但这又只是一种表现的正常,因此我们入手的时候必须先从自身入手。

本地连接收不到数据包_接收数据包少_接收数据包和发送数据包

从自身入手的第一点就是检查出现该故障前有没有安装过什么软件,有没有改过什么设置,尤其是杀毒软件、防火墙这一类的软件,因为设置不当就可能出现机器只发送不接收数据包的情况。接下来可以使用“Ping 127.0.0.1”对本地网卡的工作状态进行一个基础的判断,如果能够ping通则证明网卡是正常的。

为了保险起见,建议大家在这种情况下还应该将TCP/IP重新安装一下。打开本地连接的属性窗口,然后单击“安装”按钮,在打开的组件窗口中选中“协议”项并打开添加窗口,选中“”下的“ TCP/IP版本6”将TCP/IP重新安装一下。

再一种情况就是10/100M自适应网卡的问题,尤其是集成网卡的低端机器,出现这种情况时不防将网直接设为10M。打开本地连接的属性窗口,在“常规”中单击网卡的“配置”按钮,切换到“高级”标签,将网速的速率设为10MB即可。

接收数据包少_本地连接收不到数据包_接收数据包和发送数据包

对于因为本地机器引发网卡数据只发不接收的原因就是这些了。如果这些问题都排查过了,问题仍然存在,那么则需要继续向下一层查找。

继续向下一层查找问题,就是网络和交换机了。由于网线还是比较脆弱的,八根网线中的某一根很容易出现断裂,但是这时候外表还是很正常的,尤其是负责数据接收的网线出现断裂。为此在确认本机没有问题的情况下,则需要测试、更换网线,这样即可解决问题。

由网线的故障可以引申出交换机的故障,当交换机某个模块或端口出现故障时同样会出现这种情况。因此,我们不防将对应的端口换一个试试,也许能够起到事半功倍的效果。不过对于划分了vlan的网络来说,随意更换端口同样会带来数据只能发不能收的情况,因此在更换的时候必须确定更换前后的端口都在同一个vlan之中。

遵循由本地开始检查,依次向外扩展,这样很容易就能够解决数据只能发送不能接收的故障。而在处理各种网络故障时,也都应遵循这样的顺序。对于出现的各种问题,大部分都是由于个人体操作不当所引发的,在处理之前先询问一下常常会有意想不到的收获。

启动您的 MySQL 查询:ChatGPT 如何帮助您检索 MySQL 数据

本文涉及到的相关软件,dbForge Studio for MySQL和ChatGPT,在您尝操作前,请务必先确保两个程序都正常运作哦,废话不多说,开始上干货!

Devart 提供包括Oracle、SQL Server、MySQL、、以及在内的专业数据库远程管理软件,dbForge Studio for MySQL是一个在Windows平台被广泛使用的MySQL客户端,它能够使MySQL开发人员和管理人员在一个方便的环境中与他人一起完成创建和执行查询,开发和调试MySQL程序,自动化管理MySQL数据库对象等工作。

mysql数据库管理工具dbForge Studio for MySQL官方最新版免费下载,中文资源,在线文档,dbForge Studio正版购买-慧都网

一、什么是聊天 GPT?

ChatGPT是由 OpenAI 开发的高度先进的语言生成模型。它使用尖端的人工智能和深度学习技术来生成类似人类的文本,并且能够回答问题、生成故事、将文本翻译成不同的语言等等。ChatGPT 在大量文本数据集上进行训练,以卓越的准确性和连贯性提供即时和信息丰富的答案,使其成为各种应用程序和行业不可或缺的工具。

二、ChatGPT 有什么作用以及如何使用它与 MySQL 数据库进行交互?查询生成:ChatGPT 可以根据自然语言输入生成 SQL 查询,使用户无需编写 SQL 代码即可从数据库中检索数据。数据分析:ChatGPT 可以分析存储在 MySQL 数据库中的数据,并以自然语言格式提供见解或汇总数据。Chatbot 接口:ChatGPT 可以与 MySQL 数据库集成,创建一个可以根据数据库中存储的数据回答问题或执行操作的聊天机器人。自动报告:ChatGPT 可以根据存储在 MySQL 数据库中的数据生成报告,并以对话格式提供,使用户更容易使用和理解数据。三、如果您是 CEO、CMO 或数据分析师,ChatGPT 将如何提供帮助?

如果您是 CEO、CMO 或数据分析师,ChatGPT 可以通过多种方式帮助您处理数据库:

洞察力生成

ChatGPT 可以分析存储在数据库中的大量数据,并生成可以为业务决策提供信息并推动增长的洞察力。

报告

ChatGPT 可以根据存储在数据库中的数据生成自动报告,使管理人员和分析师能够随时了解最新的关键指标和趋势。

数据可视化

ChatGPT 可以根据存储在数据库中的数据生成图表、图形和其他形式的数据可视化,让高管和分析师更容易理解复杂的数据。

Chatbot 接口

ChatGPT 可以与数据库集成以创建聊天机器人,这些聊天机器人可以根据数据库中存储的数据回答问题并执行操作,从而将高管和分析师从重复性任务中解放出来。

决策支持

ChatGPT 可以通过分析存储在数据库中的数据并根据所述数据生成建议来提供决策支持。

协助查询

ChatGPT 可以根据用户提供的信息生成 SQL 查询。这使得不熟悉 SQL 语法的人可以更轻松地从 MySQL 数据库中检索数据,而无需编写 SQL 代码。例如,用户可以要求 ChatGPT“获取过去 30 天内购买过的所有客户的姓名和电子邮件地址”,ChatGPT 会生成相应的 SQL 查询以从数据库中检索该信息。

四、5个使用ChatGPT生成MySQL代码的例子

mysql测试工具_mysql测试数据生成器_mysql快速生成测试数据

让我们看看如何使用 ChatGPT 创建 MySQL 查询。出于演示目的,我们将使用 sakila 示例数据库和与 MySQL 数据库交互的最佳 GUI 客户端之一——dbForge Studio for MySQL。那么,系好安全带,我们踏上我们的人工智能测试之旅。

1、客户租用的最受欢迎的电影类型是什么?

假设,我们想找出客户最常租用的电影类型。让我们向 ChatGPT 寻求帮助。

mysql快速生成测试数据_mysql测试数据生成器_mysql测试工具

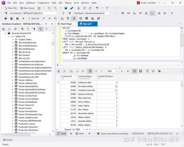
好的,现在让我们打开 dbForge Studio for MySQL 并运行 ChatGPT 为我们创建的查询。

mysql测试工具_mysql测试数据生成器_mysql快速生成测试数据

2、数据库中电影的平均租期是多少?

到目前为止,一切顺利,让我们继续。现在我们需要有关电影租借的平均时间长度的信息。

mysql测试数据生成器_mysql快速生成测试数据_mysql测试工具

看起来很有说服力,让我们尝试运行查询,好吗?

mysql测试数据生成器_mysql测试工具_mysql快速生成测试数据

3、哪些电影租得最频繁?

让我们更进一步,让 ChatGPT 创建另一个查询。这次我们要找出 DVD 出租商店中最受欢迎的电影,即租借频率最高的电影。

mysql快速生成测试数据_mysql测试数据生成器_mysql测试工具

让我们在 dbForge Studio for MySQL 的帮助下执行查询。

mysql快速生成测试数据_mysql测试数据生成器_mysql测试工具

4、指定年份第一季度电影租赁产生的总收入是多少?

让我们继续测试人工智能的能力。假设我们想快速获得有关公司从电影租赁中获得的收入总额的信息。因此,我们向 ChatGPT 提出一个问题。

mysql快速生成测试数据_mysql测试工具_mysql测试数据生成器

mysql测试数据生成器_mysql快速生成测试数据_mysql测试工具

它会立即生成相应的查询。让我们在 dbForge Studio for MySQL 中执行它。

mysql测试工具_mysql测试数据生成器_mysql快速生成测试数据

5、数据库中电影的平均评分是多少?

到目前为止没有问题,让我们继续。现在我们想深入了解 DVD 出租商店中电影的平均评分。让我们向 ChatGPT 寻求帮助。

mysql测试工具_mysql快速生成测试数据_mysql测试数据生成器

让我们检查一下输出。

mysql测试数据生成器_mysql测试工具_mysql快速生成测试数据

可以看到,查询成功了。电影的平均评分为3.065,确实很平均。

五、ChatGPT 缺点

ChatGPT 在生成 SQL 查询时有几个限制:

缺乏数据库知识:ChatGPT 可能不完全了解数据库中表的结构和关系,因此难以生成准确高效的查询。上下文有限:与任何文本生成任务一样,ChatGPT 的上下文和内存有限,这可能会导致查询不完整或不考虑以前的输入。语法限制:虽然 ChatGPT 已在大型文本语料库上进行过训练,但它可能很难生成语法正确且符合所有相关 SQL 标准的 SQL 查询。歧义:SQL 是一种高度结构化的语言,即使是查询中的小歧义或拼写错误也会导致不正确的结果。ChatGPT 可能难以识别和避免这些类型的错误。安全问题:ChatGPT 在生成 SQL 查询时可能不知道安全最佳实践,并且可能生成暴露敏感数据或危及数据库安全的查询。

重要的是要注意,虽然 ChatGPT 在生成 SQL 查询时可以成为一个很好的助手,但它不能替代对 SQL 和数据库设计有深刻理解的人。

六、ChatGPT 会取代数据库专家吗?

在可预见的未来,ChatGPT 是否会取代数据库程序员、分析师或管理员是非常值得怀疑的,主要是因为它缺乏对有效编程和管理数据库所需的数据库、SQL 语法和数据结构的深刻理解。

数据库编程需要高水平的专业知识,包括设计和实施高效且安全的数据库系统的能力,以及编写和优化 SQL 查询的能力。ChatGPT 可以协助生成 SQL 查询,但它不能取代人类数据库程序员带来的批判性思维、上下文意识、问题解决和专业知识。此外,ChatGPT 是一种可用于增强人类数据库程序员工作的工具,但它无法独立管理数据库或做出有关如何优化和保护数据库系统的复杂决策。

因此,ChatGPT 不太可能取代数据库程序员,但它可能能够在某些情况下协助和增强他们的工作。

结论

这些是 ChatGPT 如何帮助管理人员、CMO 和数据分析师处理数据库的一些示例。通过利用其生成类人文本和分析数据的能力,ChatGPT 可以提供有价值的支持和见解,为更好的决策提供信息。使用 ChatGPT 构建 SQL 查询可以大大简化流程并提高效率。ChatGPT 凭借其先进的自然语言处理能力,可以理解复杂的查询并轻松生成相应的 SQL 代码。

如果您正在寻求增强您的 MySQL 数据库管理体验,我们建议您下载 dbForge Studio for MySQL免费试用。发现使用此高级 IDE 处理数据库的强大功能和易用性,并亲自查看结果。